eGUI Configuration for Taiwan
Read about the configuration for eGUIs in Taiwan.
The Taiwanese Ministry of Finance (MoF) requires that all qualifying B2C transactions are reported to them through their mandated e-invoicing system. These e-invoices contain an eGUI number that is assigned to the seller by the MoF.
As only companies directly incorporated in Taiwan can integrate directly with this MoF e-invoicing system, Vertex maintains an integration with our local facilitator in Taiwan to send its customers' e-Invoices (containing the required eGUI numbers) to the Ministry of Finance (MoF).
Before you can use this feature, you must contact Vertex to enable it.
Deployment Options
After the setup is complete, you can integrate using the API or you can upload the files manually.
If you are an existing API user, the integration works without any modification to your deployment.
Restrictions
- The service only supports foreign or cross-border B2C transactions.
Business Requirements
You are required to do the following:
- Complete registration. See the MOF Registration section of this topic.
- You (or your tax agent) shall apply for eGUI numbers via the website.
- You (or your tax agent) shall provide the MoF with two email addresses, as required by the MoF to provide eGUI numbers, with one of the two email addresses being a Vertex nominated email address (the “Vertex Email Address”).
- Subject to you providing the Vertex Email Address to the MoF, acknowledges that the MoF will provide the eGUI numbers to Vertex for a specified period (as determined by the MoF).
- You (or your tax agent) shall provide the required transaction data to Vertex and shall be solely responsible for (i) determining what transactions are subject to Taiwanese VAT compliance and accordingly the eGUI services. You acknowledge thatour local facilitator in Taiwan is obligated to retain the eGUI data on its systems for such period as is required to comply with Taiwanese law and acknowledge that Vertex will retain this data for either (i) so long as is required under Taiwanese law or (ii) in line with Vertex’s data retention policy for such data, whichever is longer.
Required Transaction Information
The transaction needs to include the following details:
- The invoice, receipt or credit note date.
- The buyer's email address.
- The amount paid and tax applied for each item.
- The product's name.
- The eGUI number.
These details are captured by the API and sent to our local facilitator in Taiwan and then to the MoF.
Credit notes need to reference the eGUI number. This is valid during the bimonthly period of the refund.
Setup Process
This process consists of the following steps as outlined in the Vertex eCommerce Start Services SOW. Further details are provided in subsequent sections.
You will need to complete the following requirements and steps:
- You will you need to register with the MoF as a foreign supplier. This can be done by your tax agent.
- The eGUI services are limited facilitating your complying Taiwanese e-invoicing requirements. Should you wish to avail of Vertex services that support the settlement and reporting for you Taiwanese [VAT], please contact Vertex.
This is intended as an overview:
- Register with the MoF.
- Apply for eGUI numbers.
- MoF sends eGUI numbers to mails provided during MoF registration by you or your tax agent.
- Vertex also receives the numbers and enters them for the merchant and also forwards them to our local facilitator in Taiwan.
- Vertex assigns the eGUI numbers to transactions throughout the applicable bimonthly period. Vertex issues an invoice with the eGUI number as the invoice number. We also forward the invoice to our local facilitator in Taiwan.
- Our local facilitator in Taiwan forwards this e-Invoice data to the MoF. They also track both used and unused eGUI numbers.
Warning
If the number of eGUI numbers is low, Vertex will alert you. If additional eGUI numbers are required, you or your tax agent will need to apply for them using the MoF process. This can take 3 to 4 weeks.
- At the end of the bimonthly reporting period, Vertex issues an invoice using our local facilitator in Taiwan to report any unused eGUI numbers.
Invoice Process Flow
After the feature is configured, the process flow is as follows:
- Buyer purchases goods from you (the seller) in Taiwan.
- Vertex issues an invoice that uses the eGUI numbers that are provided to the seller by the MoF. This is displayed as the invoice number.
- Vertex forwards the e-invoice data to our local facilitator in Taiwan.
- Our local facilitator in Taiwan forwards the e-invoice to the MoF.
- At the end of the bi-monthly period, our local facilitator in Taiwan will report any unused numbers.
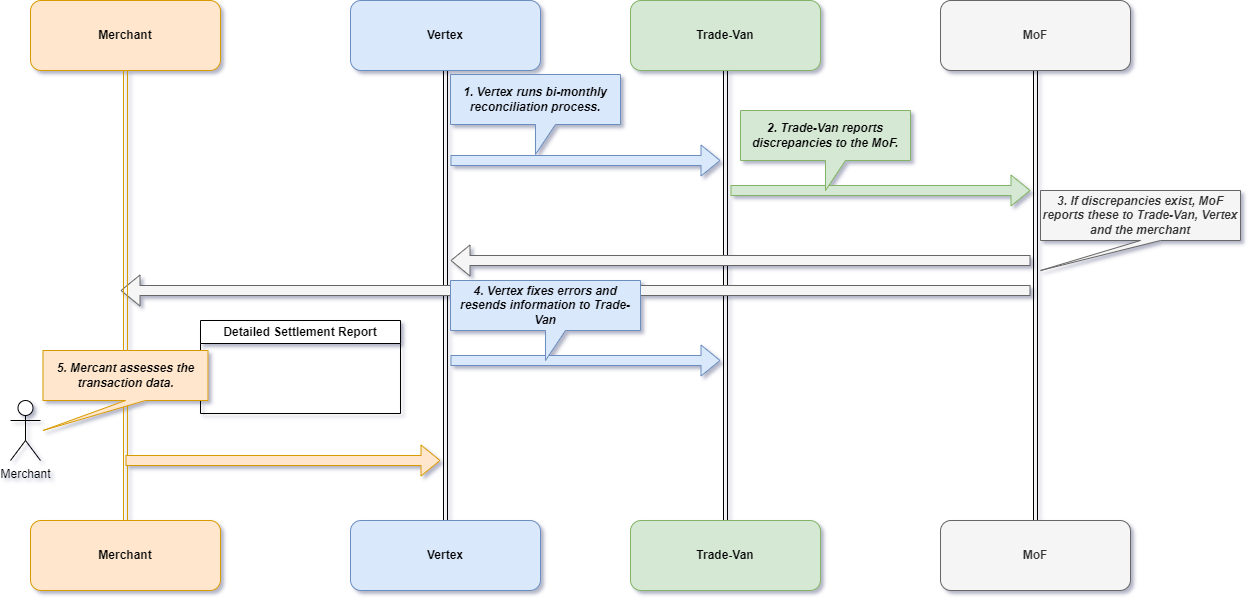
Reconciliation Process Flow
As you use the service, you may notice over time that you are receiving notices for errors from the MoF. Vertex has a process for helping you to deal with these.
During normal operations, Vertex continuously monitor for errors and corrects this as they occur.
The following diagram shows the reconciliation process flow.. This flow is a simplified version of a process that can vary in reality. For example, step 4 is actually continuously occurring:

Simplified Reconciliation Process Flow
The steps are as follows:
- Vertex runs a reconciliation process every 2 months.
- If discrepancies exist, our local facilitator in Taiwan sends a report to the MoF. The MoF sends these in a notice to you and Vertex.
- Vertex identifies errors and fixes these where possible. If errors are found that can be repaired, Vertex fixes these. If the errors are not fixed, for example if a field is missing from the transaction. Vertex contacts the merchant and will attempt to fix it with them. In reality, this happens continuously.
- After the errors have been corrected, the webhooks are resent to our local facilitator in Taiwan and the corrections are accounted for.
- Merchant assesses transaction data. The merchant can run a report or view the transaction details for more information.
MoF Registration
You need to register with the Taiwanese MoF as a foreign supplier. This can be done by your tax agent. You need to register to file your VAT return every 2 months and an income tax return every year.
After registration, you or your tax agent will receive an ID and password to log into the MoF website and file the return.
Registration with our local facilitator in Taiwan can take 4 weeks or more.
You shall complete and submit to Vertex a Letter of Authorization from our local facilitator in Taiwan which authorizes our local facilitator in Taiwan to transmit eGUI number assignment files and unused eGUI number information to the MoF on your behalf.
The following documents are required for registration:
- eGUI Service Application Form
- Letter of Authorization
The Letter of Authorization requires the following details that your support agent will ask you to complete:
- Company name
- Registered Tax ID
- Person or agent who are sending the letter.
- The date it is signed.
Once you are registered, the MoF issues the eGUI numbers twice a month. It can take up to 3 weeks to receive the eGUI numbers. It is important to not underestimate the amount of eGUI numbers that are required.
Invoice and Receipt Requirements
The eGUI number is issued by the MoF and is displayed on the invoice or receipt. The number is valid for the bimonthly period during which it was issued.
Credit notes need to reference the eGUI number. This is valid during the bimonthly period of the refund.
Updated about 1 year ago
